Включить AHCI в BIOS ?

  • Автор темы Автор темы vovbond
  • Дата начала Дата начала

vovbond

Ученик
Регистрация
19 Сен 2019
Сообщения
2
Реакции
0
Баллы
0
Включить AHCI в BIOS ?

Добрый день ! Помогите решить мою проблему. Хотел "оживить" довольно старый системный блок установкой на него SSD. Знаю, что для скорости работы SSD необходимо перед загрузкой ОС включить в BIOS режим AHCI, но не могу найти его включение. Системная плата от ECS MCP 61M-M3(v7.1) BIOS AMI 080015,20.05.2010.
 

Вложения

  • IMG_20160619_210913.webp
    IMG_20160619_210913.webp
    63.2 KB · Просмотры: 950
Вот здесь решали этот вопрос(но видимо безрезультатно): Ссылку на сторонний форум удалил. Читаем правила форума!!!
Как можно понять, AHCI в биосе не включить.
 
Последнее редактирование:
Да, не понятный BIOS. Я прочитал ветку форума что советовали выше. И тут есть два варианта:
1 - ставить SSD и виду и ничего не делать.
2 - Выбрать RAID MODE, предварительно поставив в ОС дрова AHCI и тогда скорость должна быть выше.
И еще, а тест скорости SSD делал? Может и так производительность хорошая.
 
Тут почитал и понял что второй вариант скорее всего не к чему не приведет. Пробуй ставить так SSD. Ведь скорость маленьких фалов станет больше и производительность увеличится.
 
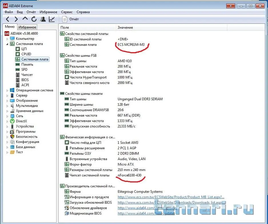
Спасибо за помощь в решении проблемы. Я уже подключал SSD без включения режима AHCI. Первые дни скорость загрузки и работы значительно увеличивается по сравнению с HDD, но постепенно снижается и через неделю скорость загрузки становится даже медленнее, чем с HDD. Нашел следующую инф. (1скрин).... А это моя системная плата и чипсет:(скрин2 и 3) Полагаю, что с такими проблемами мне не справиться, оставлю HDD и максимально оптимизирую ОС на производительность. Всем спасибо, всего доброго и удачи. ))
 

Вложения

  • Скриншот 2019-09-19 15_29_57.webp
    Скриншот 2019-09-19 15_29_57.webp
    82.8 KB · Просмотры: 177
  • Буфер обмена-1.webp
    Буфер обмена-1.webp
    64.6 KB · Просмотры: 211
  • Буфер обмена-2.webp
    Буфер обмена-2.webp
    73.2 KB · Просмотры: 185
Первые дни скорость загрузки и работы значительно увеличивается по сравнению с HDD, но постепенно снижается и через неделю скорость загрузки становится даже медленнее, чем с HDD.
А функция TRIM у вас включена?
 
Назад
Сверху