• Добро пожаловать на компьютерный форум Tehnari.ru. Здесь разбираемся с проблемами ПК и ноутбуков: Windows, драйверы, «железо», сборка и апгрейд, софт и безопасность. Форум работает много лет, сейчас он переехал на новый движок, но старые темы и аккаунты мы постарались сохранить максимально аккуратно.

    Форум не связан с магазинами и сервисами – мы ничего не продаём и не даём «рекламу под видом совета». Отвечают обычные участники и модераторы, которые следят за порядком и качеством подсказок.

    Если вы у нас впервые, загляните на страницу о проекте, чтобы узнать больше. Чтобы создавать темы и писать сообщения, сначала зарегистрируйтесь, а затем войдите под своим логином.

    Не знаете, с чего начать? Создайте тему с описанием проблемы – подскажем и при необходимости перенесём её в подходящий раздел.
    Задать вопрос Новые сообщения Как правильно спросить
    Если пришли по ссылке со старого Tehnari.ru – вы на нужном месте, просто продолжайте обсуждение.

Android на ПК как ОС

Ничего не скажу. Потому что не понял, что это и о чём идёт речь. К чему эти требования.
 
Не смог установить и версию 7.1. Установка, правда, происходила со стопроцентной точностью с описанием ЗДЕСЬ. С 8.1 было несколько иначе, не все пункты соответствовали описанию.
А может ли быть причиной монитор - он в данном случае не ЖК, с электронно лучевой трубкой, FLATRON F700B. Может Андроид не в состоянии запустить такой монитор? Я в этом не понимаю, пытаюсь найти причину неудачи.
Ладно, дождусь, когда освободится ПК с ЖК монитором, попробую там.
 
Напишите конфигурацию.
ОС - Win.7 Максимальная
Материнка--- MSI P45 Neo
Видеокарта--- 1024 МБATI AMD Radeon HD 6670
Жесткий диск --- 74GB Western Digital WDC WD800BB-00JHC0 ATA Device (ATA )
74GB Seagate ST380817AS ATA Device (SATA )
Блок питания ---350 Вт
ОЗУ Samsung --- 4,00ГБ 2-канальная DDR2 @ 351 МГц (5-5-5-15)
процессор--- Intel Pentium E6600 3.06 Разгон до 4.04
==================================
 
Попробуйте убрать разгон. Многие программы к этому чувствительны.
 
Попробуйте убрать разгон. Многие программы к этому чувствительны.
Попробую.
Я по памяти в паинте нарисовал окно, которое получаю после установки Андроид, при попытке запустить ОСь.
 

Вложения

  • Безымянный.png.webp
    Безымянный.png.webp
    2.4 KB · Просмотры: 133
ОС - Win.7 Максимальная
Материнка--- MSI P45 Neo
Видеокарта--- 1024 МБATI AMD Radeon HD 6670
Жесткий диск --- 74GB Western Digital WDC WD800BB-00JHC0 ATA Device (ATA )
74GB Seagate ST380817AS ATA Device (SATA )
Блок питания ---350 Вт
ОЗУ Samsung --- 4,00ГБ 2-канальная DDR2 @ 351 МГц (5-5-5-15)
процессор--- Intel Pentium E6600 3.06 Разгон до 4.04
Нормальная конфигурация, только вот разгон... Может мешать.
 
dedugan52
Файловую систему для раздела с Android какую выбрали. Другую ФС не пробовали сделать. Установочную флешку какой программой записывали, другой программой не пробовали записать.

Интереса ради установил Android-x86_64-8.1 на SSD (установка в UEFI режиме), установочную флешку записывал штатной программой Linux Mint.
 
Все, я сдаюсь! По-крайней мере на сегодня. Попробовал на основном ПК с ЖК монитором. Конфиг такой:
ОС - Windows 7 Максимальная 64-bit SP1
Мат. плата - ASRock ZH77 Pro3
Процессор - Intel Core i3 3240 @ 3.40GHz
ОЗУ - 8,00ГБ 2-канальная DDR3 @ 665 МГц
Видеокарточка - AMD Radeon HD 6670
БП - FSP < ATX-600PNR> 600W ATX
Пощелкали надписи в верхнем углу слева мелким шрифтом, далее черточка курсора в самом углу вверху слева и... все. Никаких действий. Может стоило подольше подождать, но нет желания. В другой раз.
 
dedugan52
Файловую систему для раздела с Android какую выбрали. Другую ФС не пробовали сделать. Установочную флешку какой программой записывали, другой программой не пробовали записать.
Интереса ради установил Android-x86_64-8.1 на SSD (установка в UEFI режиме), установочную флешку записывал штатной программой Linux Mint.
Загрузочную флешку делал программами:UltraIso и Rufus. Форматирование в процессе установки выбирал все варианты.
 
Интереса ради установил Android-x86_64-8.1 на SSD (установка в UEFI режиме), установочную флешку записывал штатной программой Linux Mint.
У иеня тоже SSD и не дает создать раздел для Андроид на SSD.
 
И о чём это говорит?
А это говорит о том, что для её функционирования нужна ОС, а для установки Android-x86 не нужны операционные системы. Только БСВВ.

У иеня тоже SSD и не дает создать раздел для Андроид на SSD.
Винда может не давать поставить GRUB.
 
Винда может не давать поставить GRUB.
Скорее всего так и происходит. Насколько я понимаю, после перезагрузки (после установки), должен предложен выбор по запуску ОСи, а у меня сразу грузится Windows, а об Андроиде ни слуху, ни духу.
Теперь: как заставить Win.7 установить GRUB?
 
А это говорит о том, что для её функционирования нужна ОС, а для установки Android-x86 не нужны операционные системы. Только БСВВ.
Какая ос нужна? Читай внимательно. Перезагружаешь компьютер и выбираешь андроид. Венда не грузится. Я же показал на скрине выбор загрузки в загрузочном меню.
 
Что-то не сходятся "показания"

При запуске Андроид черный экран, с белым или голубым прямоугольником в верхней левой части экрана. Длительное ожидание, жамканье кнопки Enter ни к чему не приводит.

и

Насколько я понимаю, после перезагрузки (после установки), должен предложен выбор по запуску ОСи, а у меня сразу грузится Windows, а об Андроиде ни слуху, ни духу.

Что из этого правда, не понятно.
----------------------------------------------
Во время установки Android, c установкой GRUB'а соглашаетесь?

Теперь: как заставить Win.7 установить GRUB?

Если Android установлен, то его можно попробовать добавить в загрузку Windows программой EsyBCD.

Винда может не давать поставить GRUB.

Каким образом? Её (Винду) никто и спрашивать не будет.
GRUB может не устанавливаться если в промежутке между MBR и первым разделом слишком мало места (меньше 63-х секторов), но современных условиях такое возможно если разделы на диске создавать вручную. Все менеджеры разделов давно выравнивают разделы и вряд ли это причина не установки GRUB.
 
dedugan52
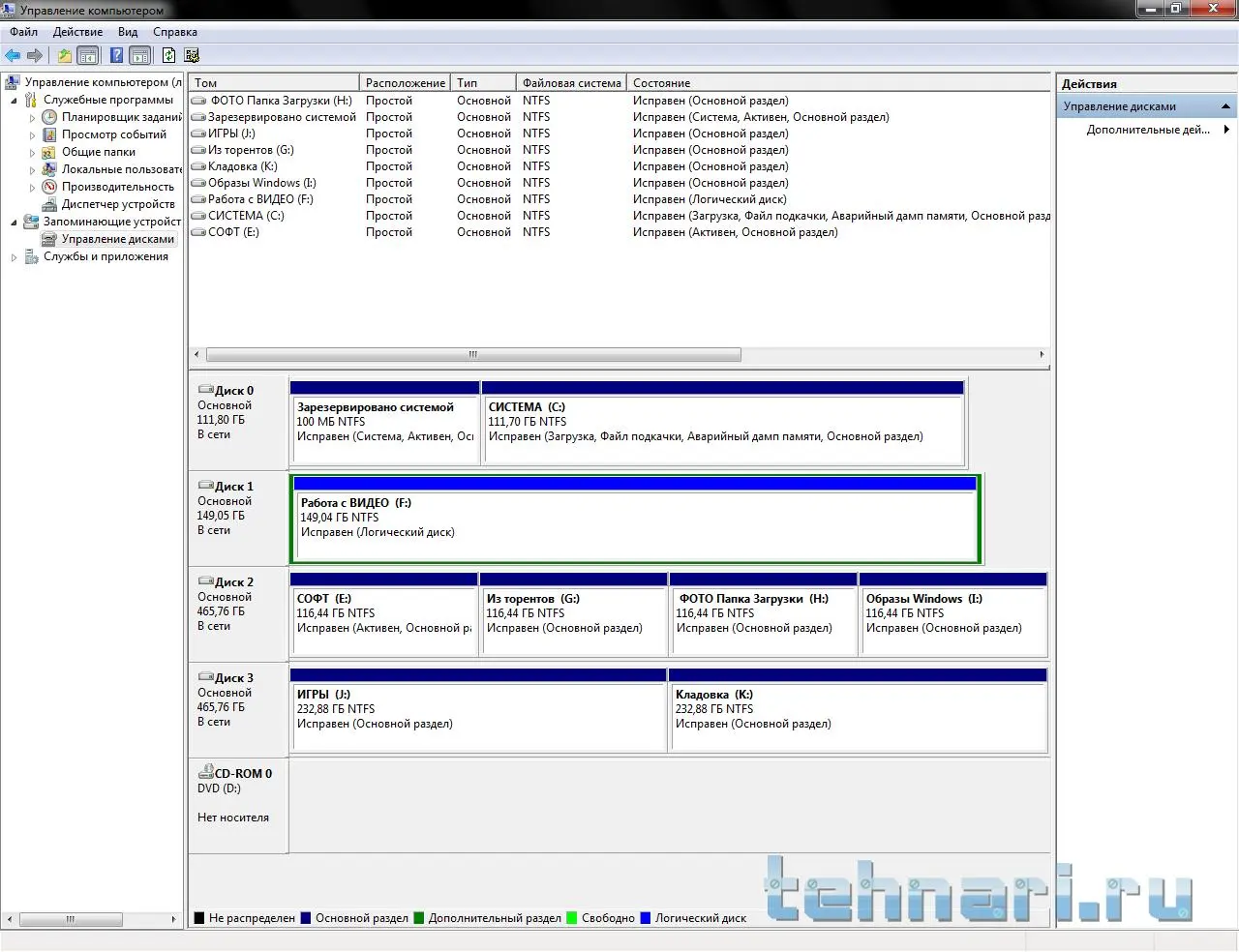
Если хотите, загрузитесь в Windows, на клавиатуре Win+R, ввести diskmgmt.msc -> OK. Откроется Управление дисками, сделайте и покажите скрин этого окна, посмотрим, что у Вас с разделами диска.
 
Win+R, ввести diskmgmt.msc -> OK. Откроется Управление дисками
Гораздо проще:
Пр. кн. Мой компьютер-> Управление-> Управление дисками
Скрин, пожалуйста. Сейчас на нем нет раздела для Андроид. Надоело. А для установки создавал на диске C, на диске F. Причем размеры задавал от 10Гб до 30Гб.
 

Вложения

  • 2018-11-08_102723.png.webp
    2018-11-08_102723.png.webp
    83.1 KB · Просмотры: 102
Гораздо проще:
Пр. кн. Мой компьютер-> Управление-> Управление дисками

В этом варианте на скрине не будет всей нужной информации.

Всё оказалось не так, как казалось. Android устанавливает не GRUB 2, а Grub4Dos, поэтому такие сложности. Что бы Grub4Dos "завёлся" нужны дополнительные телодвижения перед установкой Android и другие действия (не как в статье по ссылке) во время установки. Android нужно устанавливать обязательно на основной раздел диска. По Вашему скрину из Управления дисками Android нельзя установить на Диск 1 и Диск 2. Проще, как уже говорилось и показано на скринах, добавить Android в загрузку 7-ки, через EsyBCD.
 
Назад
Сверху